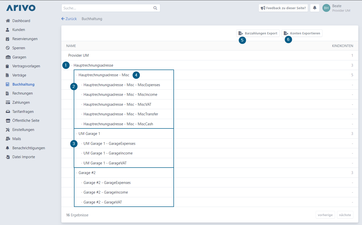
In der Buchhaltung ist eine Übersicht über alle Konten vorhanden.
Jeder Rechnungsadresse werden die Konten der Garagen zugeordnet. Zusätzlich gibt es für jeden Kunden ein separates Kundenkonto pro Rechnungsadresse.
Hinweis für die Version "mit Adyen": Diese Übersicht ist nicht mehr vorhanden.
# Kontenübersicht

- Rechnungsadresse: Für jede Rechnungsadresse gibt es ein "Misc" Konto für sonstige Buchungen und ein Subkonto pro zugehöriger Garage.
- Konto der Rechnungsadresse: Hier werden sonstige Buchungen, die nicht eindeutig einer Garage zuordenbar sind, verbucht:
- MiscExpenses: Hier werden automatisch alle Zahlungsspesen von Rechnungen im Zusammenhang mit dieser Rechnungsadresse gebucht.
- MiscIncome: Hier gibt es keine automatischen Buchungen, es kann aber als Zielkonto bei der manuellen Rechnungserstellung angegeben werden.
- MiscVAT: Hier werden die Mehrwertsteuer der Zahlungsspesen und die von der Rechnungsadresse zuordenbare Rechnung verbucht. Die Mehrwertsteuer der Zahlungsspesen wird erst mit der Legung des Auszahlungsbeleges verbucht.
- MiscTransfer: Hier wird der Betrag verbucht, den Sie überwiesen bekommen, abzüglich jener Beträge, die von Kunden noch nicht vollständig beglichen wurden.
- MiscCash: Hier werden alle in der Kundenverwaltung durchgeführten Bargeldtransaktionen verbucht.
- Konto der Garage: Jedes Garagenkonto ist gegliedert in:
- GarageExpenses: Hier gibt es keine automatischen Buchungen, es kann aber als Zielkonto bei der manuellen Rechnungserstellung angegeben werden.
- GarageIncome: Hier werden alle der Garage zuordenbaren Einnahmen automatisch verbucht.
- GarageVAT: Hier wird die Mehrwertsteuer von der Garage zuordenbaren Rechnungen verbucht.
- Kontodetails: Klicken Sie auf ein Konto, um Details einsehen zu können.
- Barzahlungen Export: Hier können alle in der Kundenverwaltung getätigten Barzahlungen als csv-Datei exportiert werden.
- Konten Exportieren: Hier kann eine Übersicht aller Konten inklusive Kontostände als csv-Datei exportiert werden.
# Kontodetails
Mittels Klick auf ein beliebiges Konto können die Kontodetails inklusive Kontostände und Transaktionen eingesehen und die Konten selbst bearbeitet werden.

- Kontostand: Hier wird der Kontostand eines Kontos angezeigt.
- Kindkonten: Hier sehen sie alle undergeordneten Konten. Mit Klick auf eines dieser Konten werden die Kontodetails dieses Kontos angezeigt.
- Buchungen: Hier werden die letzten dieses Konto betreffenden Buchungen aufgelistet. Mit Klick auf "Alle Buchungen anzeigen" können auch weiter in der Vergangenheit getätigte Buchungen eingesehen werden. Mit Klick auf eine dieser Buchungen werden die Buchungsdetails angezeigt inklusive der zugrundeliegenden Rechnungen mit Stripe. Der Buchung kann auch eine Notiz hinzugefügt werden.

- Bearbeiten: Hier können Sie den Namen des Kontos ändern und auch einen Code vergeben oder eine Notiz hinterlegen.

# Kundenkonto
Jeder Kunde hat pro Rechnungsadresse ein Kundenkonto hinterlegt im System. Von und auf dieses Konto werden Rechnungen mit Stripe und Zahlungen verbucht.
Das Kundenkonto kann man einfach über den Kunden selbst öffnen: Kundendetails > Administration > Kontostand anzeigen

# Barzahlung verbuchen
Hat ein Kunde eine Barzahlung außerhalb des Systems geleistet, kann diese hier verbucht werden, um sein Konto wieder auszugleichen.

Wählen Sie die Rechnungsadresse und das entsprechende Zielkonto Ihrerseits sowie die Rechnungsadresse des Kunden aus. Geben Sie einen Geldbetrag und zusätzlich eine Beschreibung ein. Bestätigen Sie die Barzahlung mit "Speichern".

# Auszahlungsbeleg
Einmal im Monat wird der gesammelte Betrag aller Einnahmen abzüglich der Zahlungsspesen und offenen Kundenforderungen auf Ihr Stripe Konto überwiesen und geht automatisch auf Ihr bei Stripe hinterlegtem Konto ein. Die Einnahmen aller Garagen mit der gleichen Rechnungsadresse werden als ein gesammelter Betrag überwiesen.
